Automatische belastingcombinaties maken in RFEM 5
RFEM 5 kent geen verschil tussen zogenaamde niet-lineaire en lineair combinaties en dit kan bij oud-gebruikers van andere rekensoftware tot onbegrip leiden. Deze tekst legt in het kort uit, hoe u met Belastingcombinaties en Resultaatcombinaties in RFEM/RSTAB kunt omgaan.
Het is mogelijk om de belastingen combinaties automatisch te creëren. De checkbox hiervoor vindt u in de Algemene gegevens.
Deze kunt op openen in de Navigator > tabblad Modelgegevens> rechter muisklik Algemene gegevens…,
en via het menu Bewerken> Modelgegevens > Algemene gegevens…

Standaard wordt dan automatisch de optie Belastingcombinaties aangezet. Indien u uitsluitend lineair wilt rekenen dient u te kiezen voor Resultaatcombinaties.
De basis voor elke combinatie is het belastinggeval. Dit is in elke rekensoftware (volgens ons) hetzelfde en bevat alle belastingen die op een constructie per geval aanwezig is.
In RFEM is de lijst met belastinggevallen te bekijken in de Navigator (tabblad Gegevens), en via het menu Berekening > Berekeningsparameters.
Let op! De bij Berekeningsparameters gemelde Belastingfactor is niet de veiligheidsfactor. De Belastingfactor is een algemene factor, die alle belastingen vermenigvuldigt met de ingevoerde factor.
Belastinggevallen kunnen uit verschillende types bestaan, zoals Permanent (Blijvend) en Imposed (Opgelegd). In de praktijk zullen de meeste gebruikers de belastinggevallen Blijvend, Opgelegd, en Imperfectie (voor het aangeven van scheefstand) gebruiken.
De Belastingcombinaties in RFEM zijn een optelling van belastinggevallen met of zonder veiligheidsfactor en kunnen in een lineaire en niet-lineaire berekening gebruikt worden. Elke Belastingcombinatie wordt apart berekend en gedraagt zich precies zoals een belastinggeval. Zo wordt de belasting inclusief veiligheidsfactor per Belastingcombinatie getoond gelijk de belastinggeval.
Figuur 1 t/m 4 tonen diverse belastinggevallen op een doorgaande ligger:

figuur 1: belastinggeval “Blijvend”

figuur 2: belastinggeval “Opgelegd ” voor veld 1

figuur 3: belastinggeval “Opgelegd” voor veld 2

figuur 4: belastinggeval “Opgelegd” voor veld 3
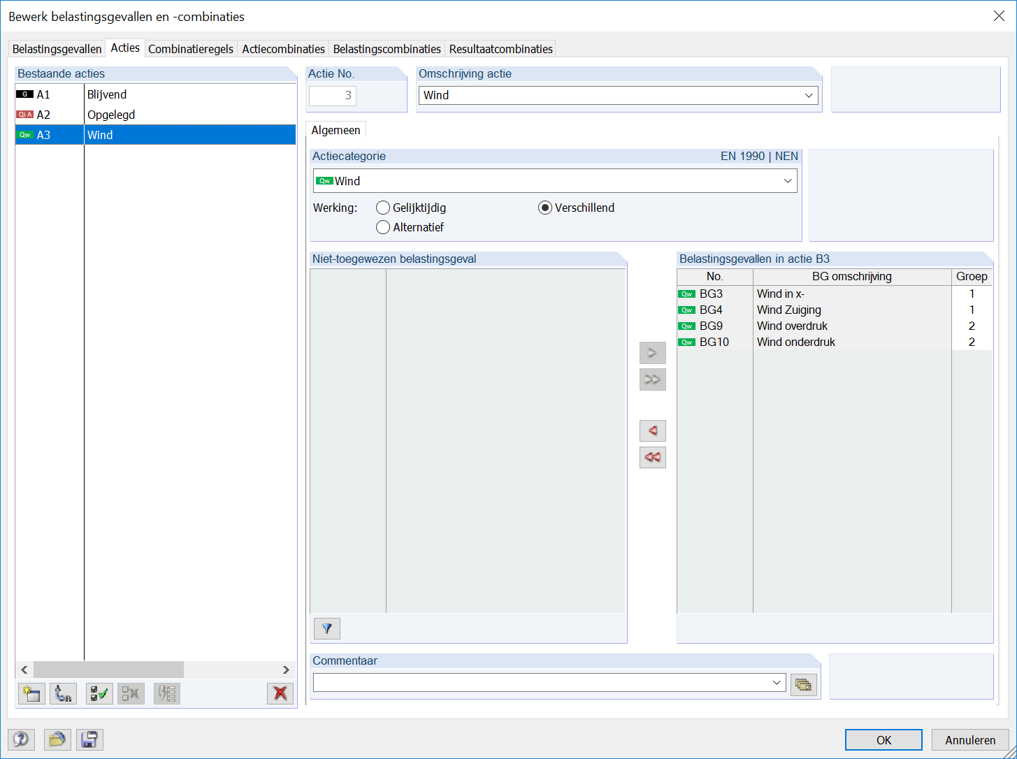
In het tabblad Acties bestaat de mogelijkheid om per Actie Type een keuze te maken in de ‘Werking’ volgorde. Hierin zijn drie keuzes te maken:
- Gelijktijdig: De gekozen Belastinggevallen kunnen zowel gelijktijdig als afzonderlijk optreden.
- Alternatief: De gekozen Belastinggevallen treden nooit gelijktijdig op. Let op, niet gekozen
- Verschillend: De gekozen Belastinggevallen zijn hier onder te verdelen in groepen. De Belastinggevallen geplaatst in dezelfde groep treden nooit gelijktijdig op, de Belastinggevallen in de groep treden wel op in combinatie met Belastinggevallen geplaatst in een andere groep.
Let op, niet gekozen Belastinggevallen zullen niet meegenomen worden in de berekening.
Let op, de Actie keuze heeft invloed op de Belastingcombinaties en Resultaatcombinaties.
In het tabblad Combinatieregels worden de actieve Ontwerpsituatie getoond. Links onder bestaat de mogelijkheid om hier Ontwerpsituaties toe te voegen of te verwijderen. Daarnaast bestaat de mogelijkheid om de Ontwerpsituaties middels een checkbox rechtsboven uit te zetten zonder deze te verwijderen.
Belangrijk: Bij de Gegenereerde belastingscombinaties kan de gebruiker instellen dat de gegenereerde combinaties bijvoorbeeld ENKEL geometrisch lineair elastisch worden berekend. Dit is belangrijk bij een controle volgens de Eurocode 2 en Eurocode 3 waarbij kniklengtes worden gebruikt. Het is immers niet noodzakelijk om zowel geometrisch niet-lineair als ook te toetsen met kniklengtes.
Door te klikken op het informatie pictogram rechts van de Ontwerpsituatie wordt de toegepaste formule zichtbaar:
In het tabblad Actiecombinaties bestaat de mogelijkheid om combinatie aan of uit te zetten, dit kan middels de checkbox gebruik rechtsboven.
Rechtsonder bestaat de mogelijkheid om de Coëfficiënten of de Consequentieklasse aan te passen.
In het tabblad Belastingcombinaties worden nu automatisch de te berekenen Belastingcombinatie aangemaakt. Middels de Checkbox Op te lossen rechtsboven bestaat nog de mogelijkheid om de te berekenen Belastingcombinatie uit te zetten.
In het tabblad Resultaatcombinaties worden nu automatisch de te berekenen Resultaatcombinaties aangemaakt. Middels de Checkbox Op te lossen rechtsboven bestaat nog de mogelijkheid om de te berekenen Resultaatcombinaties uit te zetten.
Figuur 5 t/m 12 tonen de diverse Belastingcombinaties m.b.t. de UGT rekening houdend met het schaakbord volgens EC 2012.

Figuur 5: 1.35*LC1

Figuur 6: 1.35*LC1 + 1.5*LC2

Figuur 7: 1.35*LC1 + 1.5*LC2 + 1.5*LC3

Figuur 8: 1.35*LC1 + 1.5*LC2 + 1.5*LC3 + 1.5*LC4

Figuur 9: 1.35*LC1 + 1.5*LC2 + 1.5*LC4

Figuur 10: 1.35*LC1 + 1.5*LC3

Figuur 11: 1.35*LC1 + 1.5*LC3 + 1.5*LC4

Figuur 12: 1.35*LC1 + 1.5*LC4
Duidelijk is te zien hoe alle belastingen in alle geselecteerde belastinggevallen wordt getoond in RFEM. Let op dat de belasting is vermenigvuldigd met de veiligheidsfactor.
In RFEM kunnen voor Resultaatcombinaties altijd zowel de minimale extreme waarde als de maximale extreme waarde getoond worden.

Bovenstaande figuur toont het resultaat van de omhullende combinatie voor alle UGT Belastingcombinaties. Duidelijk is te zien dat zowel voor de oplegreacties en de buigende moment twee waardes worden vertoond. Dit is afwijkend van het resultaat van bijvoorbeeld Belastingcombinatie 5 of Belastingcombinatie 6.

Figuur 13 Momenten en oplegreacties van Belastingcombinatie 5.

Figuur 14 Momenten en oplegreacties van Belastingcombinatie 6.
Voor alle resultaten kan de Resultaatcombinatie de twee extreme waardes tonen: vervormingen, snedekrachten, en oplegreacties.
Bij de weergave van een Resultaatcombinatie worden extra opties in de Navigator beschikbaar:
Standaard worden de extreme waardes in de combinatie van de minimale en de maximale waarde getoond.
Door bijvoorbeeld enkel de maximale waardes te selecteren wordt er van de Result Combinatie nog slechts één waarde per snede, of eindige element getoond.
Hetzelfde geldt ook voor plaatconstructies. In onderstaand figuur is het resultaat gezien voor de vervormingen in een Surface voor een Result Combination. Zowel de minimale als maximale isobanden weergave wordt getoond.
